应用主体 ¶
应用主体是管理 Yii 应用系统整体结构和生命周期的对象。
每个 Yii 应用系统只能包含一个应用主体,应用主体在
入口脚本 中创建并能通过表达式 \Yii::$app 全局范围内访问。
信息: 当我们说“一个应用”,它可能是一个应用主体对象,也可能是一个应用系统, 是根据上下文来决定[译:中文为避免歧义,Application 翻译为应用主体]。
Yii有两种应用主体: 网页应用主体 和 控制台应用主体, 如名称所示,前者主要处理网页请求,后者处理控制台请求。
应用主体配置 ¶
如下所示,当 入口脚本 创建了一个应用主体, 它会加载一个 配置 文件并传给应用主体。
require __DIR__ . '/../vendor/autoload.php';
require __DIR__ . '/../vendor/yiisoft/yii2/Yii.php';
// 加载应用主体配置
$config = require __DIR__ . '/../config/web.php';
// 实例化应用主体、配置应用主体
(new yii\web\Application($config))->run();
类似其他 配置 文件, 应用主体配置文件标明如何设置应用对象初始属性。 由于应用主体配置比较复杂,一般保存在多个类似如上web.php的 配置文件 当中。
应用主体属性 ¶
应用主体配置文件中有许多重要的属性要配置,这些属性指定应用主体的运行环境。 比如,应用主体需要知道如何加载 控制器 , 临时文件保存到哪儿等等。 以下我们简述这些属性。
必要属性 ¶
在一个应用中,至少要配置2个属性: id 和 basePath。
id ¶
id 属性用来区分其他应用的唯一标识ID。主要给程序使用。 为了方便协作,最好使用数字作为应用主体ID, 但不强制要求为数字。
basePath ¶
basePath 指定该应用的根目录。
根目录包含应用系统所有受保护的源代码。
在根目录下可以看到对应 MVC 设计模式的models,
views,controllers 等子目录。
可以使用路径或 路径别名 来在配置 basePath 属性。
两种格式所对应的目录都必须存在,否则系统会抛出一个异常。
系统会使用 realpath() 函数规范化配置的路径。
basePath 属性经常用于派生一些其他重要路径(如 runtime 路径),
因此,系统预定义 @app 代表这个路径。
派生路径可以通过这个别名组成(如@app/runtime代表runtime的路径)。
重要属性 ¶
本小节所描述的属性通常需要设置, 因为不同的应用属性不同。
aliases ¶
该属性允许你用一个数组定义多个 别名。 数组的key为别名名称,值为对应的路径。 例如:
[
'aliases' => [
'@name1' => 'path/to/path1',
'@name2' => 'path/to/path2',
],
]
使用这个属性来定义别名, 代替 Yii::setAlias() 方法来设置。
bootstrap ¶
这个属性很实用,它允许你用数组指定启动阶段 bootstrapping process 需要运行的组件。 比如,如果你希望一个 模块 自定义 URL 规则, 你可以将模块ID加入到bootstrap数组中。
属性中的每个组件需要指定以下一项:
例如:
[
'bootstrap' => [
// 应用组件ID或模块ID
'demo',
// 类名
'app\components\Profiler',
// 配置数组
[
'class' => 'app\components\Profiler',
'level' => 3,
],
// 匿名函数
function () {
return new app\components\Profiler();
}
],
]
信息: 如果模块 ID 和应用组件 ID 同名,优先使用应用组件 ID, 如果你想用模块 ID, 可以使用如下无名称函数返回模块 ID。
[ function () { return Yii::$app->getModule('user'); }, ]
在启动阶段,每个组件都会实例化。如果组件类实现接口 yii\base\BootstrapInterface,也会调用 bootstrap() 方法。
举一个实际的例子,Basic Application Template
应用主体配置中,
开发环境下会在启动阶段运行 debug 和 gii 模块。
if (YII_ENV_DEV) {
// configuration adjustments for 'dev' environment
$config['bootstrap'][] = 'debug';
$config['modules']['debug'] = 'yii\debug\Module';
$config['bootstrap'][] = 'gii';
$config['modules']['gii'] = 'yii\gii\Module';
}
注意: 启动太多的组件会降低系统性能,因为每次请求都需要重新运行启动组件, 因此谨慎配置启动组件。
catchAll ¶
该属性仅 Web applications 网页应用支持。 它指定一个要处理所有用户请求的 控制器方法, 通常在维护模式下使用,同一个方法处理所有用户请求。
该配置为一个数组,第一项指定动作的路由,剩下的数组项(key-value 成对)指定传递给动作的参数, 例如:
[
'catchAll' => [
'offline/notice',
'param1' => 'value1',
'param2' => 'value2',
],
]
信息: 当开启这个属性时,开发环境下的调试面板将不能工作。
components ¶
这是最重要的属性,它允许你注册多个在其他地方使用的 应用组件。 例如
[
'components' => [
'cache' => [
'class' => 'yii\caching\FileCache',
],
'user' => [
'identityClass' => 'app\models\User',
'enableAutoLogin' => true,
],
],
]
每一个应用组件指定一个key-value对的数组,key代表组件ID, value代表组件类名或 配置。
在应用中可以任意注册组件,并可以通过表达式
\Yii::$app->ComponentID 全局访问。
详情请阅读 应用组件 一节.
controllerMap ¶
该属性允许你指定一个控制器 ID 到任意控制器类。
Yii 遵循一个默认的 规则 指定控制器 ID 到任意控制器类(如 post 对应app\controllers\PostController)。
通过配置这个属性,可以打破这个默认规则,在下面的例子中,
account对应到app\controllers\UserController,
article 对应到 app\controllers\PostController。
[
'controllerMap' => [
'account' => 'app\controllers\UserController',
'article' => [
'class' => 'app\controllers\PostController',
'enableCsrfValidation' => false,
],
],
]
数组的键代表控制器ID, 数组的值代表对应的类名。
controllerNamespace ¶
该属性指定控制器类默认的命名空间,默认为app\controllers。
比如控制器ID为 post 默认对应 PostController(不带命名空间),
类全名为 app\controllers\PostController。
控制器类文件可能放在这个命名空间对应目录的子目录下,
例如,控制器 ID admin/post 对应的控制器类全名为
app\controllers\admin\PostController。
控制器类全面能被 自动加载, 这点是非常重要的,控制器类的实际命名空间对应这个属性, 否则,访问时你会收到“Page Not Found”。
如果你想打破上述的规则, 可以配置 controllerMap 属性。
language ¶
该属性指定应用展示给终端用户的语言,
默认为 en 标识英文。
如果需要之前其他语言可以配置该属性。
该属性影响各种 国际化 , 包括信息翻译、日期格式、数字格式等。 例如 yii\jui\DatePicker 小部件会根据该属性 展示对应语言的日历以及日期格式。
推荐遵循 IETF language tag 来设置语言,
例如 en 代表英文, en-US 代表英文(美国).
该属性的更多信息可参考 国际化 一节.
modules ¶
该属性指定应用所包含的 模块。
该属性使用数组包含多个模块类 配置,数组的键为模块ID, 例:
[
'modules' => [
// "booking" 模块以及对应的类
'booking' => 'app\modules\booking\BookingModule',
// "comment" 模块以及对应的配置数组
'comment' => [
'class' => 'app\modules\comment\CommentModule',
'db' => 'db',
],
],
]
更多详情请参考 模块 一节。
name ¶
该属性指定你可能想展示给终端用户的应用名称, 不同于需要唯一性的 id 属性, 该属性可以不唯一,该属性用于显示应用的用途。
如果其他地方的代码没有用到,可以不配置该属性。
params ¶
该属性为一个数组,指定可以全局访问的参数, 代替程序中硬编码的数字和字符, 应用中的参数定义到一个单独的文件并随时可以访问是一个好习惯。 例如用参数定义缩略图的长宽如下:
[
'params' => [
'thumbnail.size' => [128, 128],
],
]
然后简单的使用如下代码即可获取到你需要的长宽参数:
$size = \Yii::$app->params['thumbnail.size'];
$width = \Yii::$app->params['thumbnail.size'][0];
以后想修改缩略图长宽, 只需要修改该参数而不需要相关的代码。
sourceLanguage ¶
该属性指定应用代码的语言,默认为 'en-US' 标识英文(美国),
如果应用不是英文请修改该属性。
和 语言 属性类似,配置该属性需遵循
IETF language tag.
例如 en 代表英文, en-US 代表英文(美国)。
该属性的更多信息可参考 国际化 一节.
timeZone ¶
该属性提供一种方式修改 PHP 运行环境中的默认时区,配置该属性本质上就是调用 PHP 函数 date_default_timezone_set(), 例如:
[
'timeZone' => 'America/Los_Angeles',
]
有关设置时区含义的更多详细信息,请查看关于日期格式的部分。
version ¶
该属性指定应用的版本,默认为 '1.0',
其他代码不使用的话可以不配置。
实用属性 ¶
本小节描述的属性不经常设置,通常使用系统默认值。 如果你想改变默认值,可以配置这些属性。
charset ¶
该属性指定应用使用的字符集,默认值为 'UTF-8',
绝大部分应用都在使用,除非已有的系统大量使用非unicode数据才需要更改该属性。
defaultRoute ¶
该属性指定未配置的请求的响应 路由 规则,
路由规则可能包含模块 ID,控制器 ID,动作 ID。
例如 help,post/create,admin/post/create,如果动作 ID 没有指定,
会使用 yii\base\Controller::$defaultAction 中指定的默认值。
对于 Web applications 网页应用,
默认值为 'site' 对应 SiteController 控制器,并使用默认的动作。
因此你不带路由的访问应用,默认会显示 app\controllers\SiteController::actionIndex() 的结果。
对于 console applications 控制台应用,
默认值为 'help' 对应 yii\console\controllers\HelpController::actionIndex()。
因此,如果执行的命令不带参数,默认会显示帮助信息。
extensions ¶
该属性用数组列表指定应用安装和使用的 扩展,
默认使用 @vendor/yiisoft/extensions.php 文件返回的数组。
当你使用 Composer 安装扩展,extensions.php 会被自动生成和维护更新。
所以大多数情况下,不需要配置该属性。
特殊情况下你想自己手动维护扩展,可以参照如下配置该属性:
[
'extensions' => [
[
'name' => 'extension name',
'version' => 'version number',
'bootstrap' => 'BootstrapClassName', // 可选配,可为配置数组
'alias' => [ // 可选配
'@alias1' => 'to/path1',
'@alias2' => 'to/path2',
],
],
// ... 更多像上面的扩展 ...
],
]
如上所示,该属性包含一个扩展定义数组,每个扩展为一个包含 name 和 version 项的数组。
如果扩展要在 引导启动 阶段运行,
需要配置 bootstrap 以及对应的引导启动类名或 configuration 数组。
扩展也可以定义 别名
layout ¶
该属性指定渲染 视图 默认使用的布局名字,
默认值为 'main' 对应布局路径下的 main.php 文件,
如果 布局路径 和 视图路径 都是默认值,
默认布局文件可以使用路径别名 @app/views/layouts/main.php
如果不想设置默认布局文件,可以设置该属性为 false,这种做法比较罕见。
layoutPath ¶
该属性指定查找布局文件的路径,默认值为 视图路径 下的 layouts 子目录。
如果 视图路径 使用默认值,
默认的布局路径别名为@app/views/layouts。
该属性需要配置成一个目录或 路径 别名。
runtimePath ¶
该属性指定临时文件如日志文件、缓存文件等保存路径,
默认值为带别名的 @app/runtime。
可以配置该属性为一个目录或者路径 别名, 注意应用运行时有对该路径的写入权限, 以及终端用户不能访问该路径因为临时文件可能包含一些敏感信息。
为了简化访问该路径,Yii 预定义别名 @runtime 代表该路径。
viewPath ¶
该路径指定视图文件的根目录,默认值为带别名的 @app/views,
可以配置它为一个目录或者路径 别名.
vendorPath ¶
该属性指定 Composer 管理的供应商路径,
该路径包含应用使用的包括Yii框架在内的所有第三方库。
默认值为带别名的 @app/vendor 。
可以配置它为一个目录或者路径 别名, 当你修改时,务必修改对应的 Composer 配置。
为了简化访问该路径,Yii 预定义别名 @vendor 代表该路径。
enableCoreCommands ¶
该属性仅 console applications 控制台应用支持,
用来指定是否启用 Yii 中的核心命令,默认值为 true。
应用事件 ¶
应用在处理请求过程中会触发事件,可以在配置文件配置事件处理代码, 如下所示:
[
'on beforeRequest' => function ($event) {
// ...
},
]
on eventName 语法的用法在 Configurations
一节有详细描述.
另外,在应用主体实例化后,你可以在 引导启动 阶段附加事件处理代码, 例如:
\Yii::$app->on(\yii\base\Application::EVENT_BEFORE_REQUEST, function ($event) {
// ...
});
EVENT_BEFORE_REQUEST ¶
该事件在应用处理请求 before 之前,实际的事件名为 beforeRequest。
在事件触发前,应用主体已经实例化并配置好了, 所以通过事件机制将你的代码嵌入到请求处理过程中非常不错。 例如在事件处理中根据某些参数动态设置 yii\base\Application::$language 语言属性。
EVENT_AFTER_REQUEST ¶
该事件在应用处理请求 after 之后但在返回响应 before 之前触发,
实际的事件名为 afterRequest。
该事件触发时,请求已经被处理完, 可以做一些请求后处理或自定义响应。
注意 response 组件在发送响应给终端用户时也会触发一些事件, 这些事件都在本事件 after 之后触发。
EVENT_BEFORE_ACTION ¶
该事件在每个 控制器动作 运行before之前会被触发,
实际的事件名为 beforeAction.
事件的参数为一个 yii\base\ActionEvent 实例,
事件处理中可以设置yii\base\ActionEvent::$isValid 为 false 停止运行后续动作,
例如:
[
'on beforeAction' => function ($event) {
if (some condition) {
$event->isValid = false;
} else {
}
},
]
注意 模块 和 控制器 都会触发 beforeAction 事件。
应用主体对象首先触发该事件,然后模块触发(如果存在模块),最后控制器触发。
任何一个事件处理中设置 yii\base\ActionEvent::$isValid
设置为 false 会停止触发后面的事件。
EVENT_AFTER_ACTION ¶
该事件在每个 控制器动作 运行 after 之后会被触发,
实际的事件名为 afterAction。
该事件的参数为 yii\base\ActionEvent 实例, 通过 yii\base\ActionEvent::$result 属性, 事件处理可以访问和修改动作的结果。例如:
[
'on afterAction' => function ($event) {
if (some condition) {
// 修改 $event->result
} else {
}
},
]
注意 模块 和
控制器 都会触发 afterAction 事件。
这些对象的触发顺序和 beforeAction 相反,也就是说,
控制器最先触发,然后是模块(如果有模块),最后为应用主体。
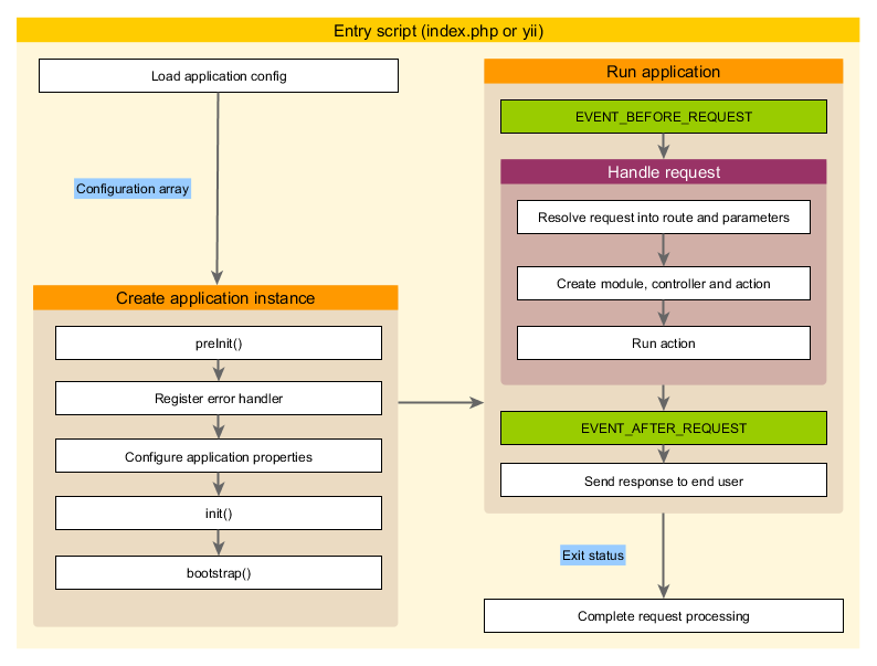
应用主体生命周期 ¶

当运行 入口脚本 处理请求时, 应用主体会经历以下生命周期:
- 入口脚本加载应用主体配置数组。
- 入口脚本创建一个应用主体实例:
- 调用 preInit() 配置几个高级别应用主体属性, 比如 basePath。
- 注册 error handler 错误处理方法。
- 配置应用主体属性。
- 调用 init() 初始化,该函数会调用 bootstrap() 运行引导启动组件。
- 入口脚本调用 yii\base\Application::run() 运行应用主体:
- 触发 EVENT_BEFORE_REQUEST 事件。
- 处理请求:解析请求 路由 和相关参数; 创建路由指定的模块、控制器和动作对应的类,并运行动作。
- 触发 EVENT_AFTER_REQUEST 事件。
- 发送响应到终端用户。
- 入口脚本接收应用主体传来的退出状态并完成请求的处理。